Crack4Exe

Help you find cracks, keygens and serial numbers

No spyware and adware at all, just software cracks and serial keys

Mass Text Replacer 1.7.1 Serial Number Full Version

It lets you search files for a particular phrase and replace it
Developed by Syntax Rebels Jul 5th 2012 3 comments
Mass Text Replacer Activation Code Full Version

Windows All

3.9 MB 12951 downloads Office tools
1330 2.9/5

Download Mass Text Replacer [Crack Latest]

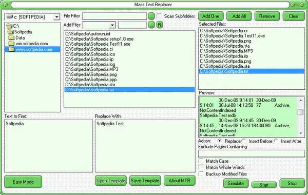
Mass Text Replacer is an application that can be used to search and replace text in multiple files at the same time.

The multi-panel GUI is the one that makes everything easy as pie, offering an intuitive interface to quickly select the files and configure the text to be replaced.

Although it may be very well considered a clunky design, the layout may actually come in very handy after you figure out which feature is which.

A preview panel is also available to give you a glimpse into how the output file may look like based on the defined modifications, and so is a “Simulate” button to see the resulting files without making any modifications.

Mass Text Replacer can work with basically any type of files because it only looks for pieces of text to replace. Of course, it’s very effective when it’s being used for text documents and HTML files, so webmasters and programmers may find it pretty helpful.

The replacing process doesn’t take much time and Mass Text Replacer is in most cases a resource-friendly app, with just a minimum footprint on system performance.

To sum up, Mass Text Replacer is an interesting project that needs further improvements to target many more users. It doesn’t hamper system stability in any way and requires just basic computer knowledge to serve its purpose, regardless if we’re talking about rookies or more experienced users.

Mass Text Replacer Serial Number Full Version Mass Text Replacer Activation Code Full Version Mass Text Replacer Crack With Serial Key

Related Comments

sidney

working patch. thanks

Sandra

спасибо, работает)

stefano

how to use Mass Text Replacer patch?

Add a Comment